โปรโตคอล x402 ช่วยให้อินเทอร์เน็ตข้ามโฆษณาและเข้าสู่ยุคของการชำระเงินแบบไมโครเพย์เมนต์

👤 wbfim@Adelaide 📅 2026-04-04 16:48:04

เทคโนโลยีบล็อกเชนทำให้การชำระเงินแบบไมโครเป็นไปได้ x402 จะเปลี่ยนรูปแบบเศรษฐกิจอินเทอร์เน็ต เปลี่ยนจากการโฆษณาไปสู่การชำระเงินแบบไมโครเพย์เมนท์ และเตรียมพร้อมสำหรับยุคอินเทอร์เน็ตแบบเอเจนซี่ บทความนี้มาจากบทความที่เขียนโดย @_0xarayan ซึ่งได้รับการจัดระเบียบ รวบรวม และเขียนโดย DeepChao TechFlow
(บทสรุปก่อนหน้า: การถอดรหัส "x402": การสร้างความไว้วางใจในการชำระเงินในยุค AI จอกศักดิ์สิทธิ์ที่นำไปสู่อารยธรรมเครื่องจักรรุ่นต่อไป)
(ส่วนเสริมเบื้องหลัง: โปรโตคอล x402 คืออะไร จะเริ่มต้นการปฏิวัติการชำระเงินออนไลน์ในยุคตัวแทน AI ได้อย่างไร)

เป็นเวลาหลายทศวรรษแล้วที่การโฆษณาออนไลน์เป็นเพียงหนทางเดียวที่อินเทอร์เน็ตจะอยู่รอด

ทุกคนต่างแข่งขันกันเพื่อเรียกร้องความสนใจ เพื่อให้บรรลุเป้าหมายนี้ บริษัทจึงรวบรวมข้อมูลที่เป็นไปได้ทั้งหมดเกี่ยวกับผู้ใช้ สร้างโปรไฟล์ผู้ใช้ และแสดงโฆษณาต่อผู้ใช้

x402 protocol ช่วยให้อินเทอร์เน็ตสามารถข้ามโฆษณาและเข้าสู่ยุคไมโครเพย์เมนท์
เครือข่ายเอเจนซี่และบาปดั้งเดิม

ใน อินเทอร์เน็ตรุ่นเดียวนี้เปิดตลาดที่ตอนนี้มีมูลค่านับล้านล้านดอลลาร์

การเงินปรากฏอยู่บนเว็บเสมอ:

  • ทำงานร่วมกับผู้ให้บริการชำระเงิน
  • วางเพย์วอลล์เพื่อจำกัดการเข้าถึงเว็บไซต์
  • หรือโฆษณาแบบดิสเพลย์

อย่างไรก็ตาม การชำระเงินแบบไมโคร (น้อยกว่า $1) ไม่เคยมีความเป็นไปได้ในเชิงเศรษฐกิจ (ค่าธรรมเนียม Visa/Mastercard ~2% + $0.10 ต่อต้นทุนการทำธุรกรรม) ดังนั้นการโฆษณาจึงกลายเป็นรูปแบบเดียว:

  • ผู้ใช้สามารถ เข้าถึงเนื้อหาจำนวนมากได้ฟรี
  • ผู้ลงโฆษณาสามารถกำหนดเป้าหมายกลุ่มผู้ใช้ได้อย่างแม่นยำเพื่อโปรโมตผลิตภัณฑ์
  • ผู้เผยแพร่เนื้อหาสามารถสร้างรายได้จากเนื้อหา

นี่คือ win-win สำหรับทุกคน

ในขณะที่โลกค่อยๆ เคลื่อนเข้าสู่ยุคของสิทธิ์เสรี:

  • ตัวแทนเริ่มเข้ามาแทนที่มนุษย์ในฐานะผู้บริโภคเนื้อหา และค่อยๆ กลายเป็นชั้นกลาง
  • ผู้ลงโฆษณาจะไม่สามารถโฆษณาโดยตรงกับมนุษย์ได้อีกต่อไป และเศรษฐกิจการโฆษณาก็จะล่มสลาย
  • ตัวแทนจะ "รวบรวมข้อมูล" เนื้อหาหรือซื้อเนื้อหาโดยตรง
  • API (Application Programming Interface) จะกลายเป็นโหมดเริ่มต้นของการสื่อสาร แทนที่จะโต้ตอบผ่านเบราว์เซอร์หรือเบราว์เซอร์พร็อกซี
โปรโตคอล x402 อนุญาตให้อินเทอร์เน็ตข้ามโฆษณาและเข้าสู่ยุคของการชำระเงินแบบไมโคร
เส้นทางผู้ใช้

ไม่ใช่ มีความเป็นไปได้ทางการเงินที่เว็บจะคัดลอกหรือขโมยเนื้อหา ดังนั้นผู้เผยแพร่เนื้อหาจึงหันมาใช้การชำระเงินแบบไมโครเพย์เมนต์สำหรับเว็บไซต์ของตน และเอเจนซี่จะต้องมีวิธีในการชำระค่าธรรมเนียมเหล่านั้น เป็นเวลาหลายทศวรรษแล้วที่การชำระเงินแบบไมโครเพย์เมนต์ไม่สามารถเข้าถึงได้จนกระทั่งถึงการมาถึงของบล็อกเชน

บล็อกเชนอย่าง @Solana ทำให้การชำระเงินแบบไมโครเป็นไปได้ในวงกว้าง ในขณะเดียวกันก็หลีกเลี่ยงการแสวงหาประโยชน์จากผู้ใช้

x402 เป็นอินเทอร์เฟซแบบรวมตามมาตรฐาน 402 ที่สามารถบรรลุผล:

  • ผู้บริโภคชำระค่าเนื้อหา
  • ผู้เผยแพร่เรียกเก็บเงินสำหรับเนื้อหา

ทั้งหมดนี้ไม่ต้องผ่านคนกลาง (เช่น Visa หรือ Mastercard) ทำให้การชำระเงินแบบไมโครตามตัวแทนเป็นจริง

x402 protocol ช่วยให้อินเทอร์เน็ตข้ามโฆษณาและเข้าสู่ยุคการชำระเงินแบบไมโคร
แหล่งที่มา: payai.network

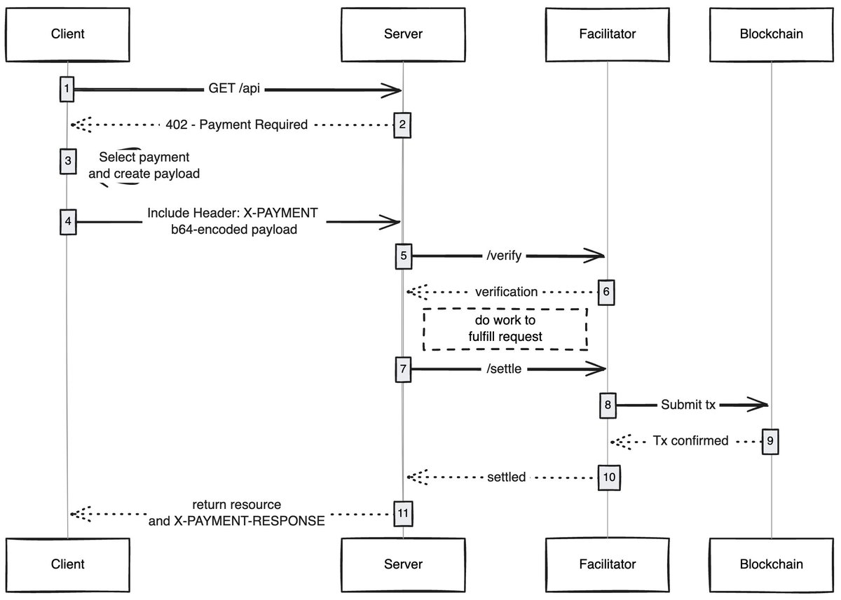
เมื่อใด ลูกค้ารายใดก็ตาม (พร็อกซี/เบราว์เซอร์) ส่งคำขอเข้าถึงเนื้อหา โฮสต์เนื้อหาจะตอบกลับและขอชำระค่าธรรมเนียมเนื้อหา หลังจากที่ลูกค้าชำระเงินเสร็จสิ้น ก็สามารถรับสิทธิ์การเข้าถึงเนื้อหาได้ ซึ่งถือเป็นการเปิดเศรษฐกิจใหม่ของเครือข่ายพร็อกซี

กรณีการใช้งานที่ฉันตื่นเต้นกับ

ประสบการณ์ผู้ใช้แบบไม่ใช้แก๊ส: ฉันคิดว่าด้านหนึ่งที่ยังไม่ค่อยได้รับการสำรวจก็คือวิธีที่ x402 สามารถช่วยให้ผู้ใช้ได้รับประสบการณ์แบบไม่ใช้แก๊สสำหรับการทำธุรกรรมบนเครือข่ายใดๆ ผู้ใช้จำเป็นต้องมีทรัพย์สินในกระเป๋าเงินเพื่อทำธุรกรรมให้เสร็จสมบูรณ์เท่านั้น

เบราว์เซอร์ x402: บางคนควรแยก Chromium และรวม x402 เข้ากับเบราว์เซอร์ @Brave ควรทำสิ่งนี้จริง ๆ พวกเขามีความตระหนักรู้ของผู้ใช้ที่ดีในด้านการเข้ารหัส มีฟังก์ชั่นกระเป๋าเงินอยู่แล้ว และรองรับ IPFS ตามค่าเริ่มต้น ในความคิดของฉัน พวกเขาเป็นทีมที่มีแนวโน้มจะดึงมันออกมาได้มากที่สุด

ตลาดออนไลน์: มีปัญหาการสำรวจในตลาดแบบดั้งเดิม @CoinbaseDev แก้ไขปัญหานี้ด้วยการแนะนำตลาดสด (ภาษาฮินดีสำหรับ "ตลาดสด") แต่ตลาดเหล่านี้เป็นตลาดที่ได้รับการดูแลจากส่วนกลางและจะมีข้อจำกัดบางประการอยู่เสมอ บางคนควรสร้างไดเร็กทอรีออนไลน์ที่อนุญาตให้ใครก็ตามเพิ่มเนื้อหาที่พวกเขาขาย (API/จดหมายข่าว/หนังสือ ฯลฯ) และฝังกลไกการให้คะแนนในไดเร็กทอรี เช่นเดียวกับวิธีที่ OpenRouter ให้คะแนนโมเดล

ข้ามโฆษณา: เช่นเดียวกับเทคโนโลยีอื่นๆ โลกต้องใช้เวลาพอสมควรในการปรับตัวเข้ากับ x402 ในระหว่างนี้ คุณสามารถข้ามโฆษณาผ่านการชำระเงินขนาดเล็กได้ ซึ่งจะเป็นทิศทางการพัฒนาตามธรรมชาติสำหรับ x402 ผู้ใช้สามารถกำหนดวงเงินการใช้จ่ายรายวันที่ต้องการได้ และเมื่อเข้าชม YouTube เบราว์เซอร์ x402 จะข้ามโฆษณาและจ่ายเงินให้กับผู้ลงโฆษณาโดยอัตโนมัติ

ฉันประหลาดใจอยู่เสมอว่าเทคโนโลยีที่เรียบง่ายสามารถปลดล็อกเศรษฐกิจใหม่ได้อย่างไร และ x402 ก็เป็นหนึ่งในนั้น

หากคุณกำลังพัฒนาในด้านนี้ ไม่ว่าคุณจะเป็นผู้ขายหรือผู้ซื้อ คุณสามารถติดต่อฉันได้ เรากำลังสร้างบางสิ่งเพื่อคุณ

Etikett:
Aktie:
FB X YT IG
wbfim@Adelaide

wbfim@Adelaide

Herausgeber von Blockchain- und Kryptoassets mit Schwerpunkt aufanalysierenAnalyse und Einblicke in den Domaininhalt

Kommentar (10)

อีธาน 73vor Tagen
"ไม่ใช่คีย์ของคุณ ไม่ใช่ crypto ของคุณ" แต่คนส่วนใหญ่จัดการคีย์ได้ไม่ดีนัก
เห็นด้วย blockchain กำลังเปลี่ยนแปลงตรรกะทางธุรกิจ
โจเซลิน 73vor Tagen
มีโครงการมากเกินไปที่กำลังคิดค้นล้อขึ้นมาใหม่ ส่งผลให้สิ้นเปลืองทรัพยากรอย่างร้ายแรง
แอนนี่ 73vor Tagen
ค่าน้ำมันจริงๆ คืออะไร? ทำไมมันถึงผันผวนมาก?
อุตสาหกรรมจะมีเสถียรภาพมากขึ้นในอนาคต
เซเฟอร์ 74vor Tagen
เห็นพ้องกันว่าการเติบโตของผู้ใช้มีความสำคัญมากกว่าการเล่าเรื่องทางเทคนิค
ไครอส 74vor Tagen
กล่าวคือการนำเทคโนโลยีและแอพพลิเคชั่นมาใช้เป็นกุญแจสำคัญ
มุมมองมีความมั่นคงและสมควรได้รับความสนใจในระยะยาว
เวย์น 96vor Tagen
ฉันหวังว่าผู้คนจำนวนมากจะได้เห็นการวิเคราะห์เชิงเหตุผลประเภทนี้
ไคสัน 98vor Tagen
ประสบการณ์ผู้ใช้เป็นกุญแจสำคัญในการนำไปใช้ในวงกว้าง

Kommentar hinzufügen

Verwandte Inhalte

Beliebte Inhalte

ห้าแดงต่อทองหนึ่งอันเหรอ? ตลาดสกินทรุดตัวลงหลังอัพเดต

ห้าแดงต่อทองหนึ่งอันเหรอ? ตลาดสกินทรุดตัวลงหลังอัพเดต "Absolute Force 2"

2026-04-04
Gogoro เคลื่อนไหวครั้งใหญ่เพื่อลดราคาหุ้น! เมื่อวันที่ 6 ตุลาคม มีการเปิดตัวการแยกหุ้นแบบย้อนกลับเพื่อหลีกเลี่ยงการถูกเพิกถอนโดย Nasdaq

Gogoro เคลื่อนไหวครั้งใหญ่เพื่อลดราคาหุ้น! เมื่อวันที่ 6 ตุลาคม มีการเปิดตัวการแยกหุ้นแบบย้อนกลับเพื่อหลีกเลี่ยงการถูกเพิกถอนโดย Nasdaq "หุ้น 20 หุ้นรวมกันเป็น 1 หุ้น"

2026-04-04
การเขียนประวัติทางการแพทย์ใหม่》นักวิทยาศาสตร์ทำการรักษาด้วยการตัดต่อยีนในร่างกายมนุษย์เป็นครั้งแรกและช่วยชีวิตทารกแรกเกิดได้

การเขียนประวัติทางการแพทย์ใหม่》นักวิทยาศาสตร์ทำการรักษาด้วยการตัดต่อยีนในร่างกายมนุษย์เป็นครั้งแรกและช่วยชีวิตทารกแรกเกิดได้

2026-04-04
การห้ามเข้ารหัสของจีนจะล้มเหลวหรือไม่? รอยเตอร์: พลังการประมวลผลการขุด Bitcoin เพิ่มขึ้นเป็น 14% กลับสู่ประเทศการขุดที่ใหญ่เป็นอันดับสามของโลก

การห้ามเข้ารหัสของจีนจะล้มเหลวหรือไม่? รอยเตอร์: พลังการประมวลผลการขุด Bitcoin เพิ่มขึ้นเป็น 14% กลับสู่ประเทศการขุดที่ใหญ่เป็นอันดับสามของโลก

2026-04-04
Goldman Sachs เตือน: S&P 500 ลดลงต่ำกว่าจุดสำคัญ 6725 ซึ่งอาจกระตุ้นให้เกิดแรงกดดันในการขายมูลค่า 4 หมื่นล้านดอลลาร์จากกองทุนป้องกันความเสี่ยง CTA ในสัปดาห์หน้า

Goldman Sachs เตือน: S&P 500 ลดลงต่ำกว่าจุดสำคัญ 6725 ซึ่งอาจกระตุ้นให้เกิดแรงกดดันในการขายมูลค่า 4 หมื่นล้านดอลลาร์จากกองทุนป้องกันความเสี่ยง CTA ในสัปดาห์หน้า

2026-04-04
Trust Wallet: สัญญาว่าจะ

Trust Wallet: สัญญาว่าจะ "คืนเงินเต็มจำนวน" ให้กับผู้ใช้ที่เป็นเหยื่อ กระบวนการนี้จะประกาศในภายหลัง

2026-04-04

Verwandte Abschnitte

Beliebte Inhalte